7.8.5 递增序列
功能
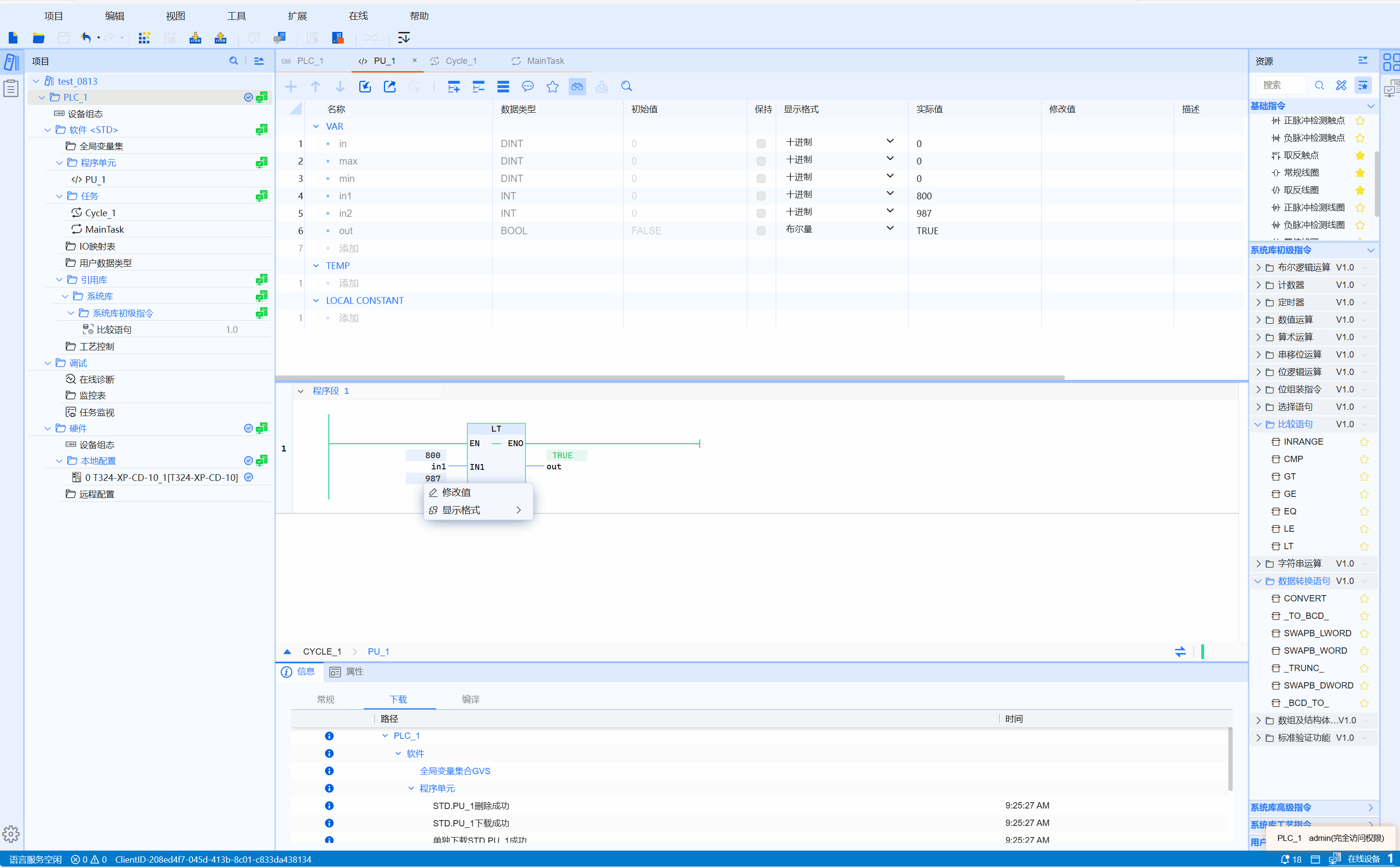
递增序列,当IN1< IN2< ....< IN(n-1)< IN(n)时,OUT输出1;否则输出0。
LD图形
参数说明
| 接口变量 | 声明 | 数据类型 | 说明 |
|---|---|---|---|
| IN1 | Var_Input | ANY_ELEMENTARY | 比较值1 |
| IN2 | Var_Input | ANY_ELEMENTARY | 比较值2 |
| 函数名称 | 返回值 | BOOL | 输出结果 |
注意
- ANY_ELEMENTARY包含所有基本数据类型(位串、整数、浮点数、字符和字符串、时间和日期)
- 可扩展函数,可通过点击图形中的“+”添加输入端。
示例
- LD示例动图如下:

- ST示例如下代码所示:
OUT:=LT(IN1:=2,IN2:=1);
OUT2:=LT(IN1:=1,IN2:=2,In3:=3,IN4:=4,IN5:=5);