7.13.4 合并成一个日期和时间
功能
将整数型数据YEAR,MONTH,DAY,HOUR,MINUTE,SECOND合并为DT类型数据输出。
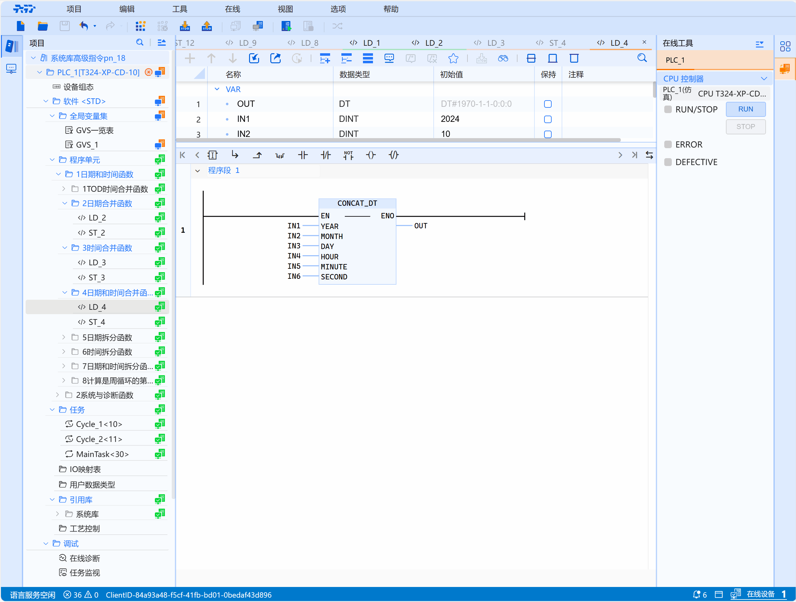
LD图形

参数说明
| 接口变量 | 声明 | 数据类型 | 说明 |
|---|---|---|---|
| YEAR | Var_Int | DINT | 年份 |
| MONTH | Var_Int | DINT | 月份 |
| DAY | Var_Int | DINT | 日期 |
| HOUR | Var_Int | DINT | 小时 |
| MINUTE | Var_Int | DINT | 分钟 |
| SECOND | Var_Int | DINT | 秒钟 |
| 函数名称 | 返回值 | DT | 年月日+时分秒 |
- 输入值范围 YEAR:1970-2105 ; MONTH:1-12 ; DAY:1-31;HOUR:0-23; MINUTE:0-59; SECOND: 0-59。 如果输入值超过范围(DAY需要根据月份判断,2月时需要根据是否为闰年判断),返回值为16#0000 ;
示例
- LD示例如下动图所示:

- ST示例如下代码所示:
OUT:=CONCAT_DT(
YEAR:=IN1,
MONTH:=IN2,
DAY:=IN3,
HOUR:=IN4,
MINUTE:=IN5,
SECOND:=IN6
);