7.14.2 读取系统时钟状态
功能
使用该指令可以读取系统时钟状态并输出,同时返回该指令的执行状态。
LD图形

参数说明
| 接口变量 | 声明 | 数据类型 | 说明 |
|---|---|---|---|
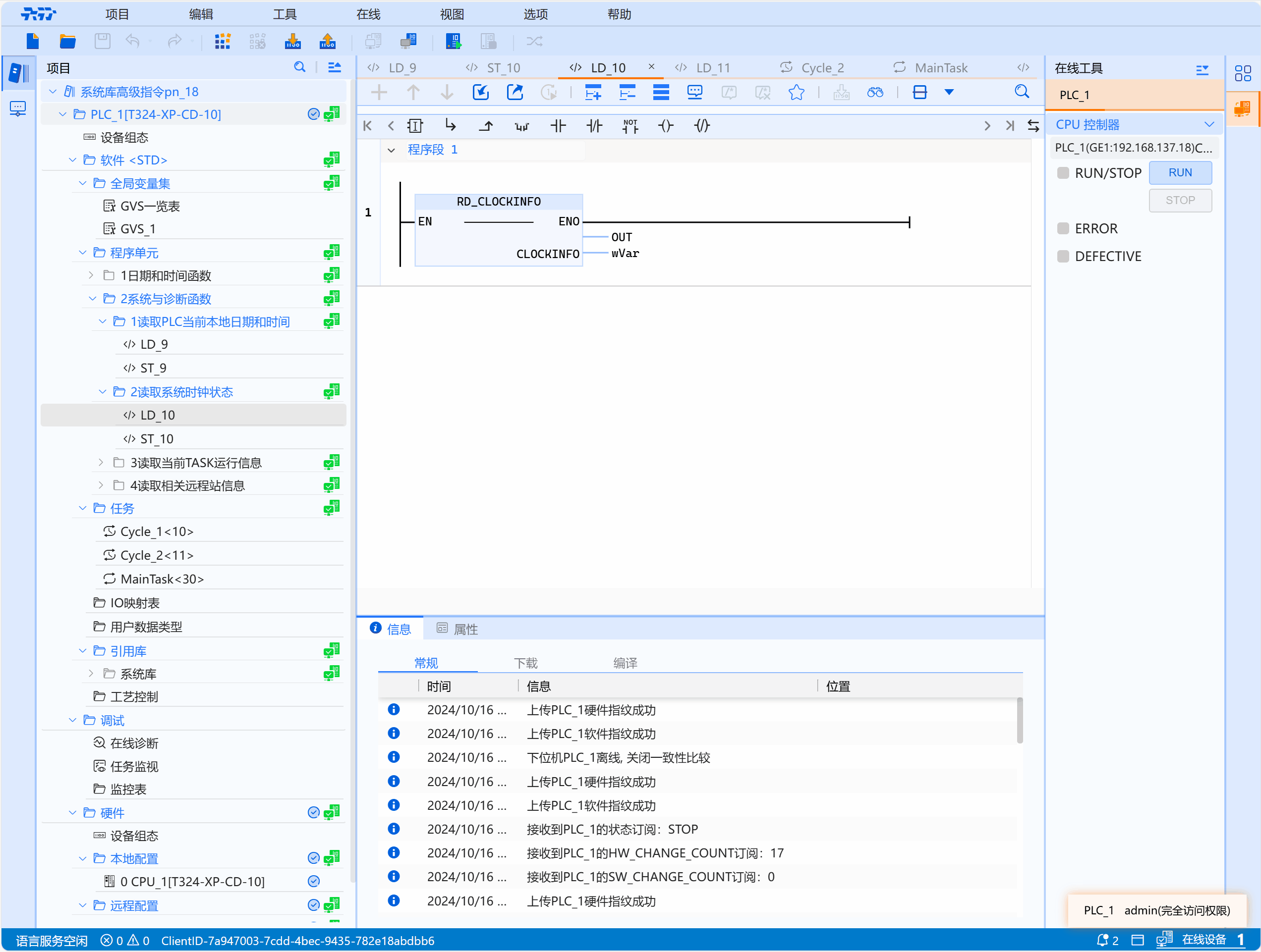
| RD_CLOCKINFO | 返回值 | INT | 返回指令状态 |
| CLOCKINFO | Out_Put | WORD | 内部CPU时钟的状态 |
内部CPU时钟状态说明:
- Bit0:有关时间同步是否丢失的信息
- Bit0 = 1:一个或多个时间同步丢失。
- Bit0 = 0:时间同步未丢失。
在以下情况下,Bit0 将复位为0:没有启动时间同步,或CPU重新启动后,或设置时间后
-
Bit1 = 1:已经启用时间同步。
-
Bit2:有关当前激活夏令时或标准时的信息
-
Bit2 =1:激活夏令时
-
Bit2 =0:激活标准时
-
-
Bit3到 Bit15: 0 (预留)
返回值:RD_CLOCKINFO (...)
返回指令状态(W#16#....)
返回指令状态说明:
- 0000 无错误。
- FF00 无法读取系统时钟状态。
- 在程序编辑器中,错误代码可显示为整数或十六进制。
示例
- LD示例如下动图所示:

- ST示例如下代码所示:
定义参考
Out:INT;
Word1:WORD;
代码实现:
OUT2:=RD_CLOCKINFO(CLOCKINFO=>Word1);