7.1.3 上升沿边沿检测
功能
R_TRIG称为上升沿边沿检测,用于变量或逻辑运算结果的上升沿检测
LD图形
参数说明
| 接口变量 | 声明 | 数据类型 | 说明 |
|---|---|---|---|
| CLK | Var_Input | BOOL | 当前逻辑运算的结果(以布尔信号输入) |
| Q | Var_Input | BOOL | 边沿检测的结果 |
对应语法
- 检测当前的CLK值与保存在指定实例中上次CLK的值进行比较;
- CLK值从FALSE变为TRUE,在输出Q中生成一个信号上升沿,Q值在一个循环周期输出的值为TRUE;
- 其他情况下,该指令输出的信号为FALSE
注意
功能块使用需要全局声明一个实例
示例
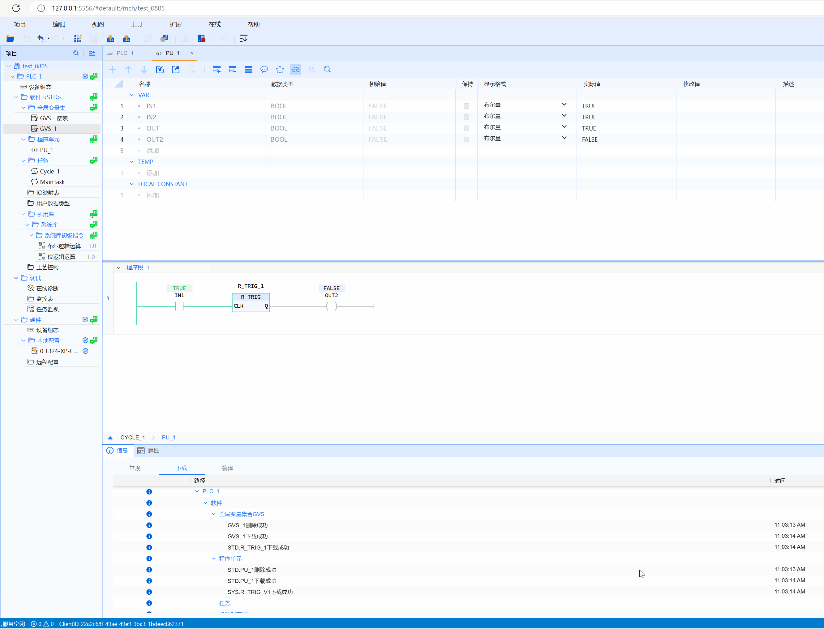
- LD示例如下动图所示:

- ST示例如下代码所示:
R_TRIG_1(CLK:=bVar,Q=>OUT);
IF OUT THEN
iVar:=IVar+1;
END_IF;