7.7.4 限幅函数
功能
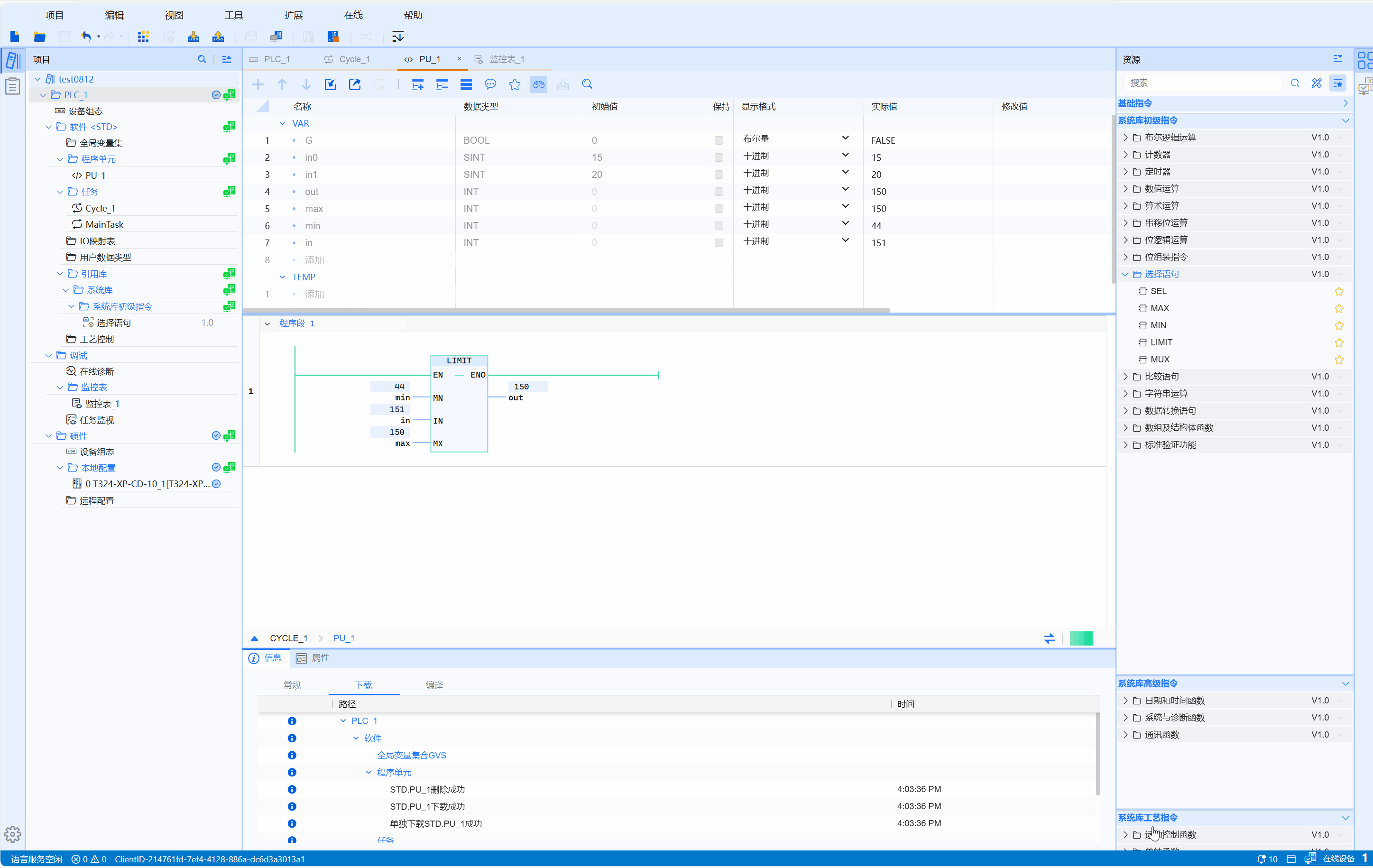
限幅函数,将IN中输入的值限制在MN与MX之间,并在OUT输出。若IN大于MN且小于MX,则 OUT := IN;若IN小于MN,则 OUT := MN;若IN大于MX,则 OUT := MX。
LD图形
参数说明
| 接口变量 | 声明 | 数据类型 | 说明 |
|---|---|---|---|
| MN | Var_Input | ANY_ELEMENTARY | 下限 |
| IN | Var_Input | ANY_ELEMENTARY | 输入值 |
| MX | Var_Input | ANY_ELEMENTARY | 上限 |
| 函数名称 | 返回值 | ANY_ELEMENTARY | 输出结果 |
注意
- ANY_ELEMENTARY包括所有基本类型(位串、整数、浮点数、字符和字符串、时间和日期)
- 参数MN、IN、MX和OUT的参数类型必须相同,否则函数无法执行。
- MN不得大于MX。
示例
- LD示例动图如下:

- ST示例如下代码所示:
OUT:=LIMIT(MN:=10,IN:=100,MX:=10000);
OUT2:=LIMIT(MN:=10,IN:=10,MX:=10000);
OUT3:=LIMIT(MN:=10,IN:=20000,MX:=10000);