7.5.3 ROR
Function
Circular right shift, move the operand input in IN to the right by N bits in binary bits, and add the overflow bits on the right to the left. Finally, the result is output in OUT
LD graphics
-
-
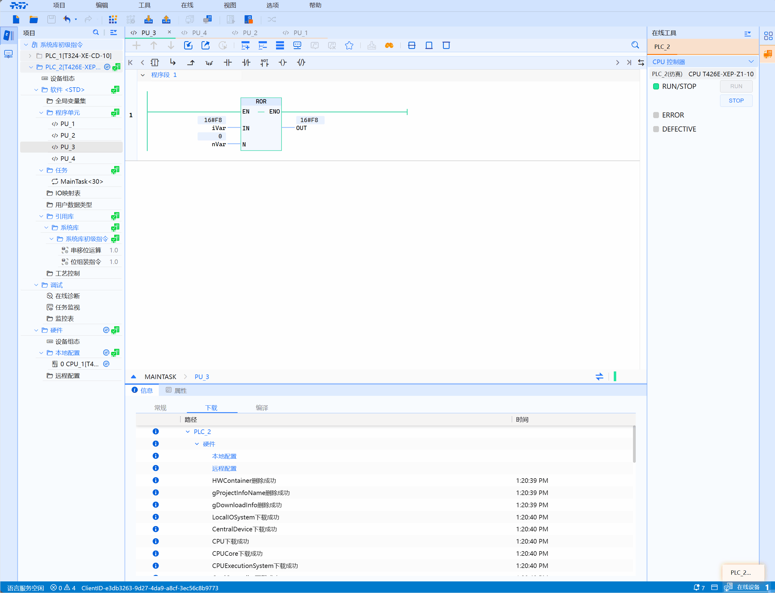
As shown in the figure below, it illustrates how to rotate the integer data type operand to the right by 4 bits:

Parameter description
| Interface variable | Declaration | Data type | Description |
|---|---|---|---|
| IN | Var_Input | ANY_BIT | The operand to be rotated right |
| N | Var_Input | ANY_INT | Number of digits to rotate right |
| Function name | Return value | ANY_BIT | Value after circular right shift |
warning
- Here ANY_BIT data type is BYTE, WORD, DWORD, LWORD;
- BOOL has no meaning, the return value type is the same as IN type
Example
- LD example is shown below:

- ST example is shown in the following code:
wVar:=ROR(IN:=wVar,N:=nVar);