7.5.4 位串循环左移函数
功能
循环左移,将IN中输入的操作数按二进制位向左移动N个位,并将左侧溢出的位补充到右侧。最后将结果在OUT输出。
LD图形
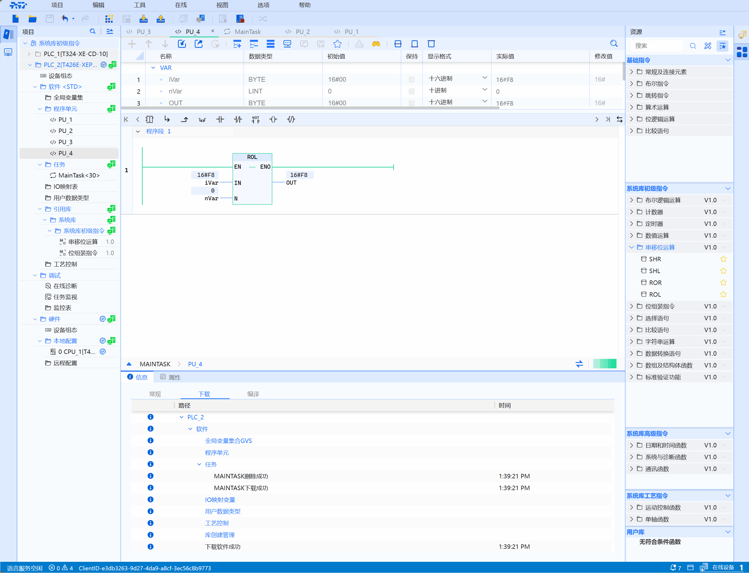
- 如下图所示说明了如何将整数数据类型操作数向左循环移动5位:

参数说明
| 接口变量 | 声明 | 数据类型 | 说明 |
|---|---|---|---|
| IN | Var_Input | ANY_BIT | 要进行循环左移的操作数 |
| N | Var_Input | ANY_INT | 循环左移的位数 |
| 函数名称 | 返回值 | ANY_BIT | 循环左移后的值 |
注意
- 这里ANY_BIT数据类型是BYTE,WORD,DWORD,LWORD;
- BOOL没有意义,返回值类型和IN类型一致
示例
- LD示例如下图所示:

- ST示例如下代码 所示:
wVar:=ROL(IN:=wVar,N:=nVar);