7.5.2 位串左移函数
功能
将IN输入的操作数按二进制位向左移动N个位,并在右侧空缺的位补零。最后将结果在OUT输出。
LD图形
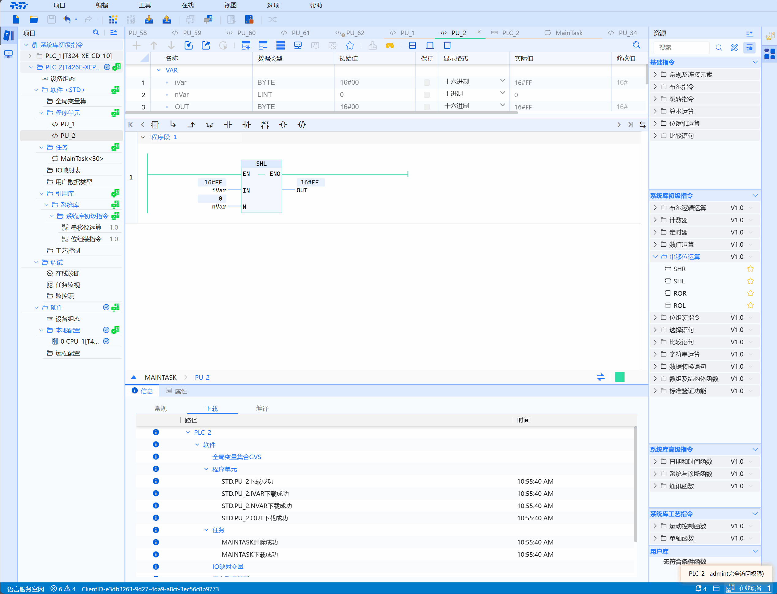
- 如下图所示说明了如何将整数数据类型操作数向左移动3位:

参数说明
| 接口变量 | 声明 | 数据类型 | 说明 |
|---|---|---|---|
| IN | Var_Input | ANY_BIT | 要进行左移的操作数 |
| N | Var_Input | ANY_INT | 向左移的位数 |
| 函数名称 | 返回值 | ANY_BIT | 左移后的值 |
注意
- 这里ANY_BIT数据类型是BYTE,WORD,DWORD,LWORD;
- BOOL没有意义,返回值类型和IN类型一致
示例
- LD示例如下图所示:

- ST示例如下代码所示:
wVar:=SHL(IN:=wVar,N:=nVar);