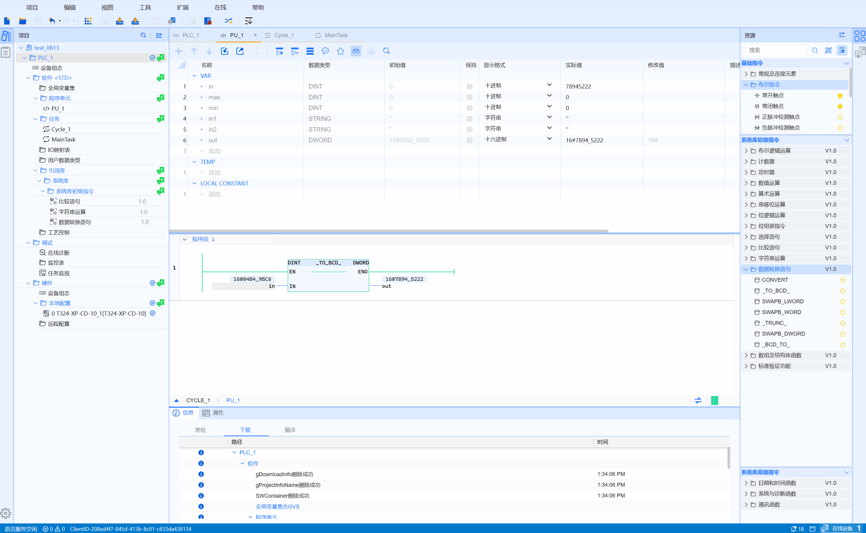
7.10.2 SYS._TO_BCD
功能
整数转BCD码。
LD图形
参数说明
| 接口变量 | 声明 | 数据类型 | 说明 |
|---|---|---|---|
| IN | Var_Input | INT(DINT) | 需要转换的数据 |
| 函数名称 | 返回值 | WORD(DWORD) | 输出转换后的结果 |
注意
- 使用该指令时,需要指明源数据类型和目标数据类型。
- 当16位整型转BCD码,函数名称:INT_TO_BCD_WORD时,要转换的数据输入,IN大于等于0小于等于9999
- 当32位整型转BCD码,函数名称:DINT_TO_BCD_DWORD时,要转换的数据输入,IN大于等于0小于等于9999_9999
- LD中通过点击图形左上方“???”选择源数据类型;点击图形右上方“???”选择目标数据类型。
- 在ST中通过拖动添加时,将出现如下图所示的数据类型选择窗口:

示例
- LD示例如下动图所示:

- ST示例如下代码所示:
OUT_WORD := INT_TO_BCD_WORD(IN_INT);