7.13.6 SPLIT_TOD
Function
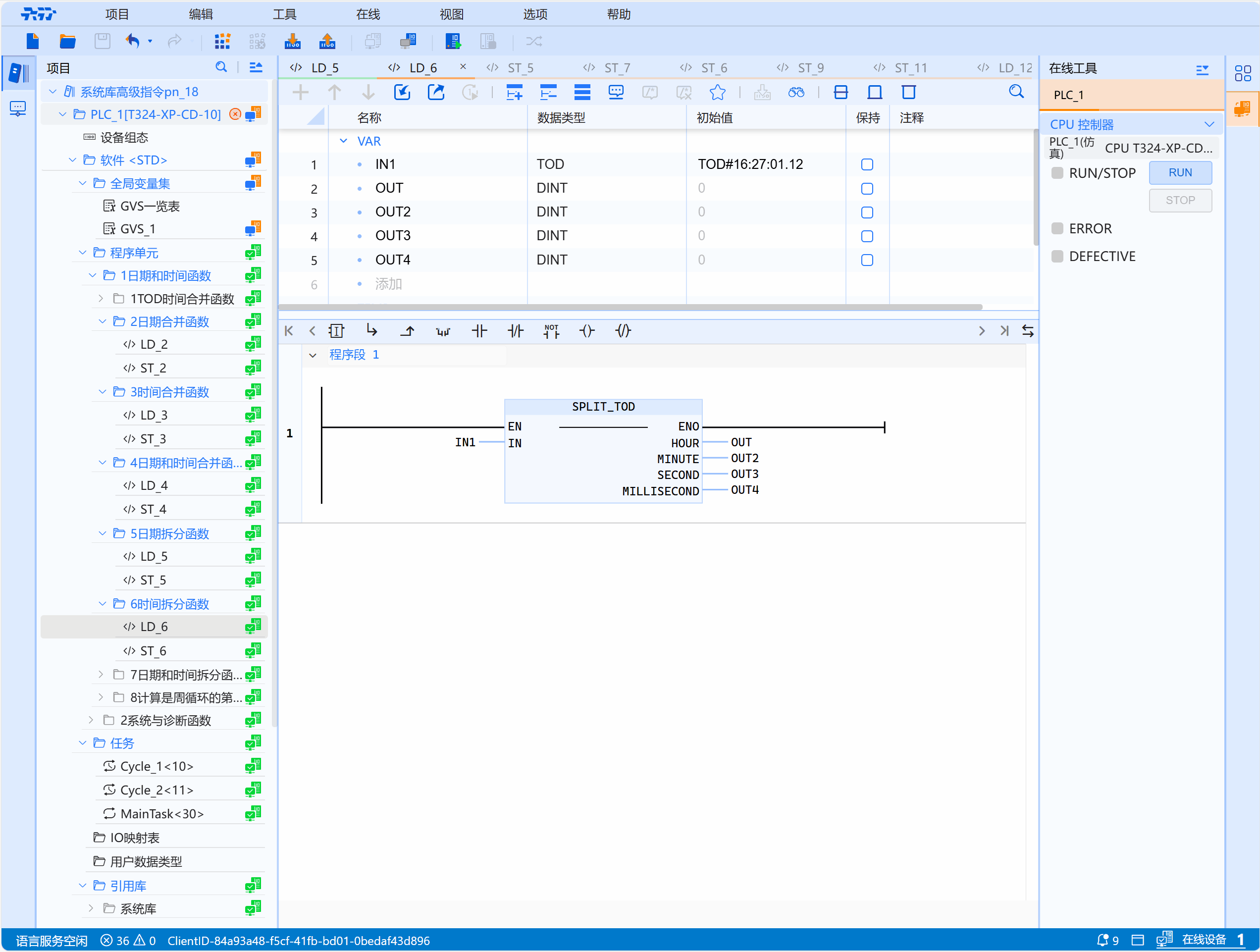
Split the time TOD type data into four integer data outputs of HOUR, MINUTE, SECOND and MILLISECOND
LD graphics

Parameter description
| Interface variable | Declaration | Data type | Description |
|---|---|---|---|
| IN | Var_Tod | TOD | Time type |
| HOUR | Out_Put | INT | Hour |
| MINUTE | Out_Put | INT | Minute |
| SECOND | Out_Put | INT | Second |
| MILLISECOND | Out_Put | INT | Millisecond |
- If the input value is illegal, all output values are 0
Example
- An LD example is shown in the following animation:

- ST example is shown in the following code:
SPLIT_TOD(
IN:=IN1,
HOUR=>OUT,
MINUTE=>OUT2,
SECOND=>OUT3,
MILLISECOND=>OUT4
);