7.6.9 把DWORD拆解成BIT
功能
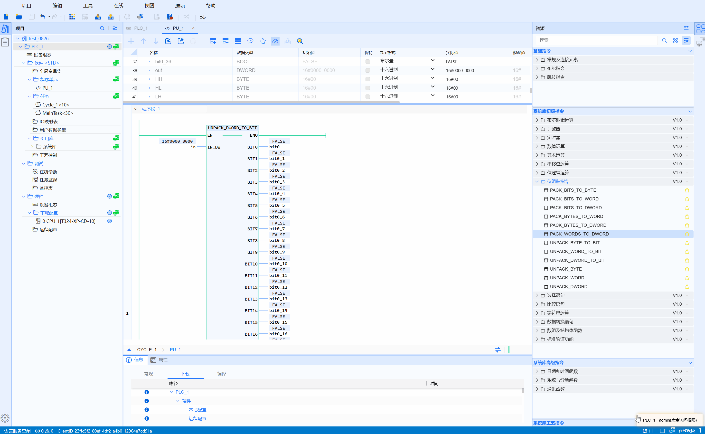
实现将1个DWORD输入量拆解输出为32个BOOL
LD图形

参数说明
| 接口变量 | 声明 | 类型 | 说明 |
|---|---|---|---|
| Out_BY | Var_Input | WORD | WORD输入量 |
| BIT0 | Var_Output | BOOL | 取值输入WORD的bit0 |
| BIT1 | Var_Output | BOOL | 取值输入WORD的bit1 |
| BIT2 | Var_Output | BOOL | 取值输入WORD的bit2 |
| BIT3 | Var_Output | BOOL | 取值输入WORD的bit3 |
| BIT4 | Var_Output | BOOL | 取值输入WORD的bit4 |
| BIT5 | Var_Output | BOOL | 取值输入WORD的bit5 |
| BIT6 | Var_Output | BOOL | 取值输入WORD的bit6 |
| BIT7 | Var_Output | BOOL | 取值输入WORD的bit7 |
| BIT8 | Var_Output | BOOL | 取值输入WORD的bit8 |
| BIT9 | Var_Output | BOOL | 取值输入WORD的bit9 |
| BIT10 | Var_Output | BOOL | 取值输入WORD的bit10 |
| BIT11 | Var_Output | BOOL | 取值输入WORD的bit11 |
| BIT12 | Var_Output | BOOL | 取值输入WORD的bit12 |
| BIT13 | Var_Output | BOOL | 取值输入WORD的bit13 |
| BIT14 | Var_Output | BOOL | 取值输入WORD的bit14 |
| BIT15 | Var_Output | BOOL | 取值输入WORD的bit15 |
| BIT16 | Var_Output | BOOL | 取值输入WORD的bit16 |
| BIT17 | Var_Output | BOOL | 取值输入WORD的bit17 |
| BIT18 | Var_Output | BOOL | 取值输入WORD的bit18 |
| BIT19 | Var_Output | BOOL | 取值输入WORD的bit19 |
| BIT20 | Var_Output | BOOL | 取值输入WORD的bit20 |
| BIT21 | Var_Output | BOOL | 取值输入WORD的bit21 |
| BIT22 | Var_Output | BOOL | 取值输入WORD的bit22 |
| BIT23 | Var_Output | BOOL | 取值输入WORD的bit23 |
| BIT24 | Var_Output | BOOL | 取值输入WORD的bit24 |
| BIT25 | Var_Output | BOOL | 取值输入WORD的bit25 |
| BIT26 | Var_Output | BOOL | 取值输入WORD的bit26 |
| BIT27 | Var_Output | BOOL | 取值输入WORD的bit27 |
| BIT28 | Var_Output | BOOL | 取值输入WORD的bit28 |
| BIT29 | Var_Output | BOOL | 取值输入WORD的bit29 |
| BIT30 | Var_Output | BOOL | 取值输入WORD的bit30 |
| BIT31 | Var_Output | BOOL | 取值输入WORD的bit31 |
示例
- LD示例动图如下:

- ST示例如下代码所示:
UNPACK_DWORD_TO_BIT(
IN_DW:=IN1,
BIT0=>bVar0,
BIT1=>bVar1,
BIT2=>bVar2,
BIT3=>bVar3,
BIT4=>bVar4,
BIT5=>bVar5,
BIT6=>bVar6,
BIT7=>bVar7,
BIT8=>bVar8,
BIT9=>bVar9,
BIT10=>bVar10,
BIT11=>bVar11,
BIT12=>bVar12,
BIT13=>bVar13,
BIT14=>bVar14,
BIT15=>bVar15,
BIT16=>bVar16,
BIT17=>bVar17,
BIT18=>bVar18,
BIT19=>bVar19,
BIT20=>bVar20,
BIT21=>bVar21,
BIT22=>bVar22,
BIT23=>bVar23,
BIT24=>bVar24,
BIT25=>bVar25,
BIT26=>bVar26,
BIT27=>bVar27,
BIT28=>bVar28,
BIT29=>bVar29,
BIT30=>bVar30,
BIT31=>bVar31
);