7.6.1 组合BIT为BYTE
功能
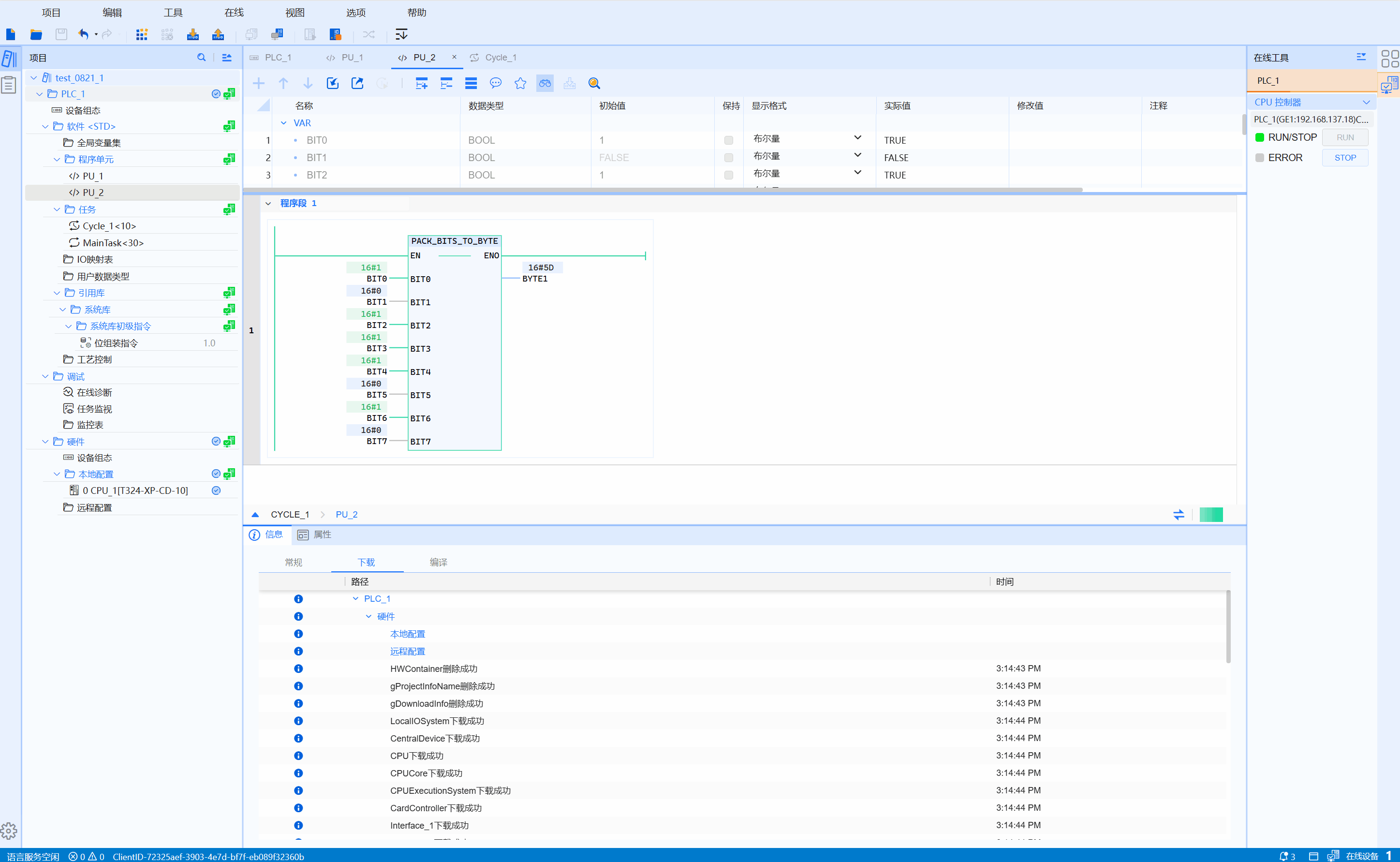
实现将8个BOOL输入量BIT0--BIT7组合为一个BYTE返回值。
LD图形

参数说明
| 接口变量 | 声明 | 类型 | 说明 |
|---|---|---|---|
| BIT0 | Var_Input | BOOL | 给BYTE返回值的bit0 |
| BIT1 | Var_Output | BOOL | 给BYTE返回值的bit1 |
| BIT2 | Var_Output | BOOL | 给BYTE返回值的bit2 |
| BIT3 | Var_Output | BOOL | 给BYTE返回值的bit3 |
| BIT4 | Var_Output | BOOL | 给BYTE返回值的bit4 |
| BIT5 | Var_Output | BOOL | 给BYTE返回值的bit5 |
| BIT6 | Var_Output | BOOL | 给BYTE返回值的bit6 |
| BIT7 | Var_Output | BOOL | 给BYTE返回值的bit7 |
| 函数名称 | 返回值 | BYTE | 转换后的结果 |
示例
- LD示例动图如下:

- ST示例如下代码所示:
OUT:=PACK_BITS_TO_BYTE(
BIT0:=0,
BIT1:=1,
BIT2:=0,
BIT3:=1,
BIT4:=1,
BIT5:=1,
BIT6:=1,
BIT7:=1
);