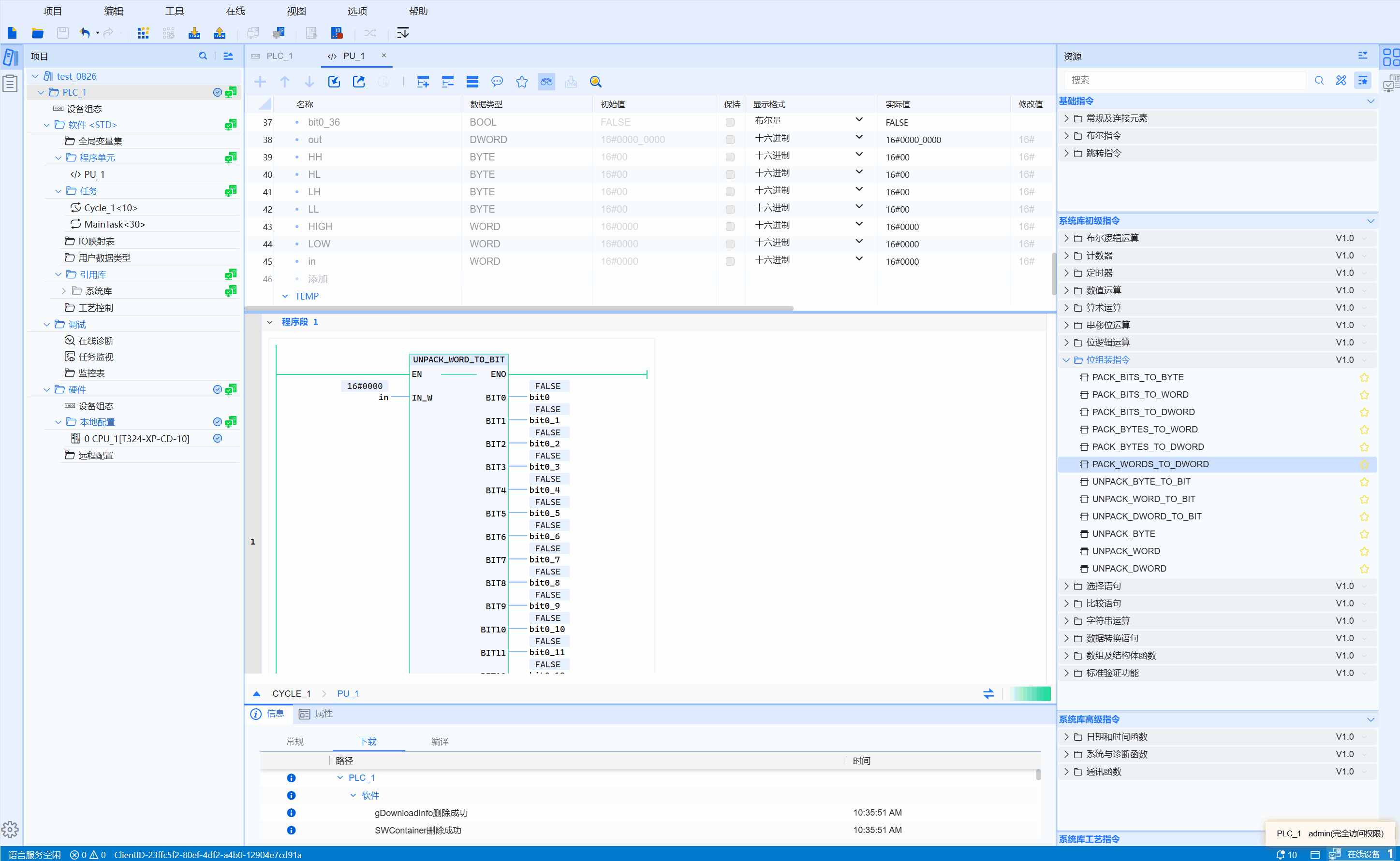
7.6.8 把WORD拆解成BIT
功能
实现将1个WORD输入量拆解输出为16个BOOL
LD图形

参数说明
| 接口变量 | 声明 | 类型 | 说明 |
|---|---|---|---|
| Out_BY | Var_Input | WORD | WORD输入量 |
| BIT0 | Var_Output | BOOL | 取值输入WORD的bit0 |
| BIT1 | Var_Output | BOOL | 取值输入WORD的bit1 |
| BIT2 | Var_Output | BOOL | 取值输入WORD的bit2 |
| BIT3 | Var_Output | BOOL | 取值输入WORD的bit3 |
| BIT4 | Var_Output | BOOL | 取值输入WORD的bit4 |
| BIT5 | Var_Output | BOOL | 取值输入WORD的bit5 |
| BIT6 | Var_Output | BOOL | 取值输入WORD的bit6 |
| BIT7 | Var_Output | BOOL | 取值输入WORD的bit7 |
| BIT8 | Var_Output | BOOL | 取值输入WORD的bit8 |
| BIT9 | Var_Output | BOOL | 取值输入WORD的bit9 |
| BIT10 | Var_Output | BOOL | 取值输入WORD的bit10 |
| BIT11 | Var_Output | BOOL | 取值输入WORD的bit11 |
| BIT12 | Var_Output | BOOL | 取值输入WORD的bit12 |
| BIT13 | Var_Output | BOOL | 取值输入WORD的bit13 |
| BIT14 | Var_Output | BOOL | 取值输入WORD的bit14 |
| BIT15 | Var_Output | BOOL | 取值输入WORD的bit15 |
示例
- LD示例动图如下:

- ST示例如下代码所示:
UNPACK_WORD_TO_BIT(
IN_W:=IN1,
BIT0=>bVar0,
BIT1=>bVar1,
BIT2=>bVar2,
BIT3=>bVar3,
BIT4=>bVar4,
BIT5=>bVar5,
BIT6=>bVar6,
BIT7=>bVar7,
BIT8=>bVar8,
BIT9=>bVar9,
BIT10=>bVar10,
BIT11=>bVar11,
BIT12=>bVar12,
BIT13=>bVar13,
BIT14=>bVar14,
BIT15=>bVar15
);