7.15.7 终止并重连指定的连接
T_RESET(终止并重连指定的连接)
功能
- T_RESET系统库用于异步重置当前TCP连接
设置并建立通信连接
-
用户在connect块中配置好正确的IP地址和端口号之后,通过将REQ参数置为true,开始启用重置连接功能,终止当前通信连接并重新创建连接请求
-
重置连接函数只有在通信连接已经成功建立的情况下才作用
-
正确重置过程需要先给req引脚一个上升沿,可以看到T_RESET块中的状态字由0x7004(已经建立连接)→0x7003(正在终止连接)→0x7007(已经终止连接)→0x7002 (正在建立连接)表示连接已经重置成功;待对端重新触发连接动作,己方状态码可顺利更新成0x7004(连接建立成功)
-
建立连接后,若此时对端主动断开连接,状态码会由0x7004(已经建立)→0x7002(正在建立连接);若此时重置连接,则不会触发重连操作
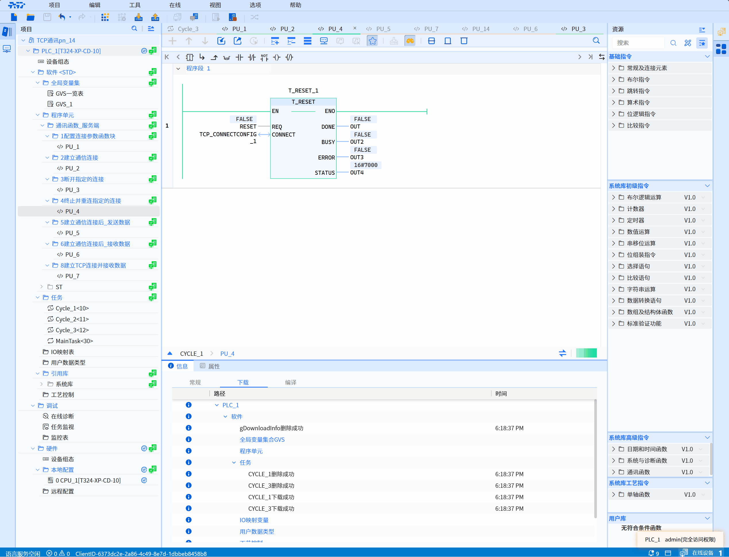
LD图形

参数说明
| 接口变量 | 声明 | 数据类型 | 说明 |
|---|---|---|---|
| REQ | Input | BOOL | 识别到上升沿才主动重置连接 |
| CONNECT | InOut | TCP_ConnectConfig | 配置连接参数的函数块实例,具体参见TCP_Connectconfig |
| DONE | Output | BOOL | 状态参数,可具有以下值: 0:重置连接尚未启动或仍在进行 1:重置连接已成功执行。此状态将仅显示一个周期 |
| BUSY | Output | BOOL | 状态参数,可具有以下值: 0:重置连接尚未启动或已完成 1:重置连接尚未完成 |
| ERROR | Output | BOOL | 状态参数,可具有以下值: 0:无错误 1:重置连接出错 |
| STATUS | Output | WORD | 当前函数执行过程的状态 |
状态码说明
| STATUS(WORD 16#) | 说明 |
|---|---|
| 0000 | 未调用 |
| 7002 | 正在建立通信连接 |
| 7004 | 成功建立连接 |
| 8000 | 正在重置连接 |
| 以下为异常情况状态码 | 说明 |
|---|---|
| 8080 | 创建套接字失败,系统套接字资源不足 |
| 8081 | IP地址错误 |
| 8082 | 设置IP地址和端口号可复用错误 |
| 8083 | bind地址和端口号与socket失败 |
| 8084 | 将服务端套接字加至EPoll监听队列失败 |
| 8086 | 接收新连接失败 |
| 8087 | 移除客户端对应的Epoll Event失败 |
| 80A0 | 客户端主动连接服务端失败 |
| 80A2 | 主动断开连接失败 |
| 80A3 | 重置连接失败 |
| 80AC | 异步函数入队失败 |
实例
- LD示例如下动图所示:

- ST示例如下代码所示:
T_RESET_1(
REQ:=RESET,
CONNECT:=TCP_CONNECTCONFIG_1,
DONE=>OUT,
BUSY=>OUT2,
ERROR=>OUT3,
STATUS=>OUT4
);