7.15.5 建立通信连接
TCON(建立通信连接)
功能
- TCON用于异步建立TCP连接,该指令异步执行且具有以下功能:设置并建立通信连接
设置并建立通信连接
-
用户在connect块中配置好正确的IP地址和端口号之后,通过将REQ参数置为true,开始启用连接功能并建立通信连接
-
正确连接过程需要先给被动连接一方的req引脚一个上升沿,再给主动连接一方的req引脚一个上升沿,可以看到TSEND_C和TRCV_C块中的状态字由0x7002(正在建立连接)→0x7004(已经建立),表示连接已经建立成功
-
建立连接后,若此时对端主动断开连接,状态码会由0x7004(已经建立)→0x7002(正在建立连接)
-
若在TCP_ConnectConfig块中将ActiveEstablished参数设置为true,即当前为客户端,那么给req引脚一个上升沿后,每次执行TCON函数块均会检测当前连接状态,若当前连接失败,会每个cycle都尝试建立连接;抓包可见(先发送RST报文释放套接字,然后发送SYN报文请求建立连接
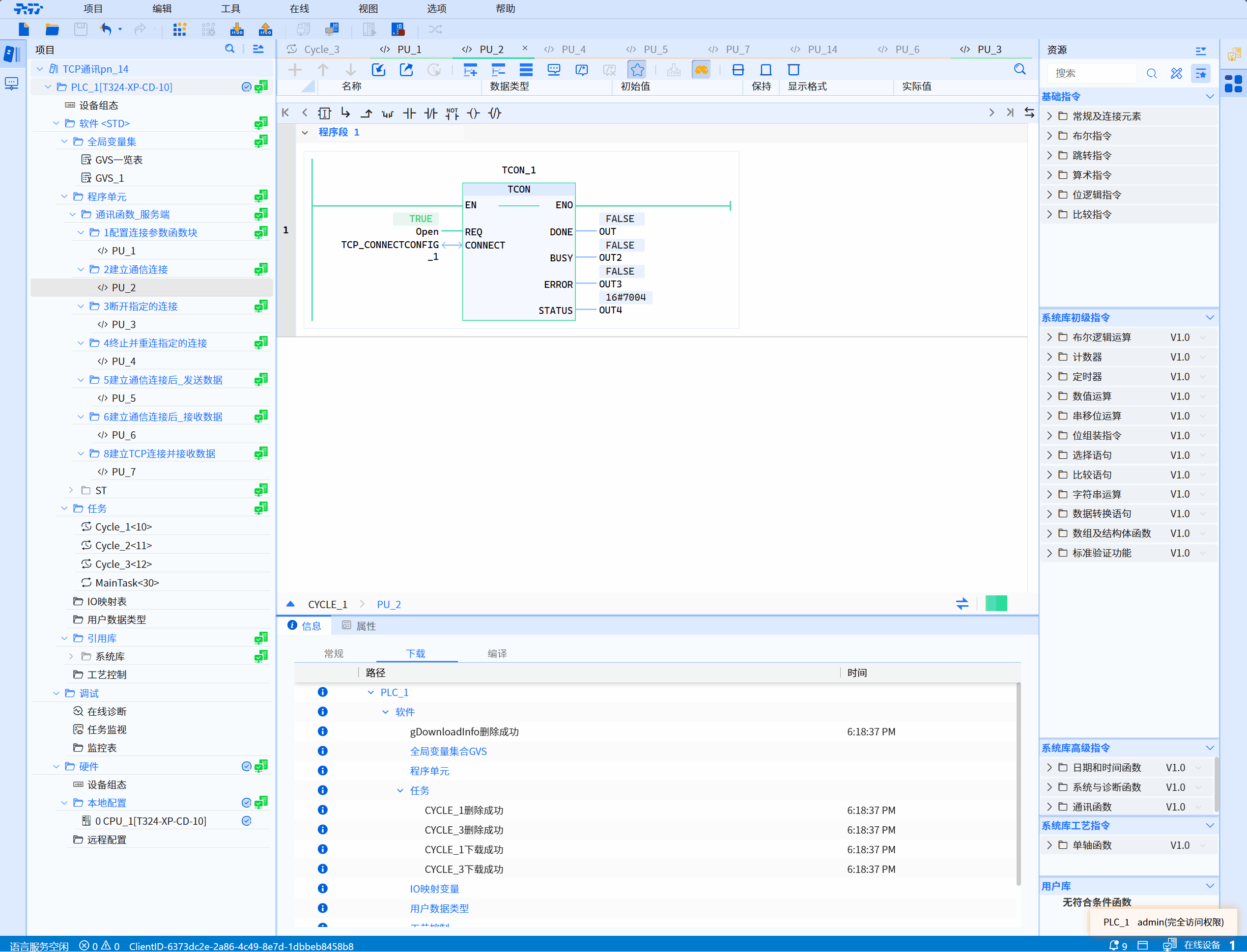
LD图形

参数说明
| 接口变量 | 声明区 | 数据类型 | 说明 |
|---|---|---|---|
| REQ | Input | BOOL | 识别到上升沿才建立连接 |
| CONNECT | InOut | TCP_ConnectConfig | 配置连接参数的函数块实例,具体参见TCP_Connectconfig |
| DONE | Output | BOOL | 状态参数,可具有以下值: 0:连接函数尚未启动或仍在进行 1:连接函数已成功执行。此状态将仅显示一个周期 |
| BUSY | Output | BOOL | 状态参数,可具有以下值: 0:连接函数尚未启动或已完成 1:连接函数尚未完成 |
| ERROR | Output | BOOL | 状态参数,可具有以下值: 0:无错误 1:连接函数出错 |
| STATUS | Output | WORD | 当前函数执行过程的状态 |
状态码说明
| TATUS(WORD 16#) | 说明 |
|---|---|
| 0000 | 未调用 |
| 7002 | 正在建立通信连接 |
| 7004 | 成功建立连接 |
| 以下为异常情况状态码 | 说明 |
|---|---|
| 8080 | 创建套接字失败,系统套接字资源不足 |
| 8081 | IP地址错误,原因有以下几种: LocalAddress对应的IP地址不存在,即LocalAddress与PLC所有网口的IP均不匹配; 当前使用的LocalAddress对应的PLC网口协议不为以太网协议; 当前LocalAddress的值为0.0.0.0; |
| 8082 | 设置IP地址和端口号可复用错误 |
| 8083 | bind 地址和端口号与socket失败,主要原因是当前端口已经被其他服务占用,建议更换其他端口 |
| 8084 | 将服务端套接字加至EPoll监听队列失败 |
| 8086 | 接收新连接失败 |
| 80A0 | 客户端连接服务端失败 |
| 80AC | 异步函数入队失败 |
示例
- LD示例如下动图所示:

- ST示例如下代码所示:
TCON_1(
REQ:=Open,
CONNECT:=TCP_CONNECTCONFIG_1,
DONE=>OUT,
BUSY=>OUT2,
ERROR=>OUT3,
STATUS=>OUT4
);