7.9.7 DELETE
Function
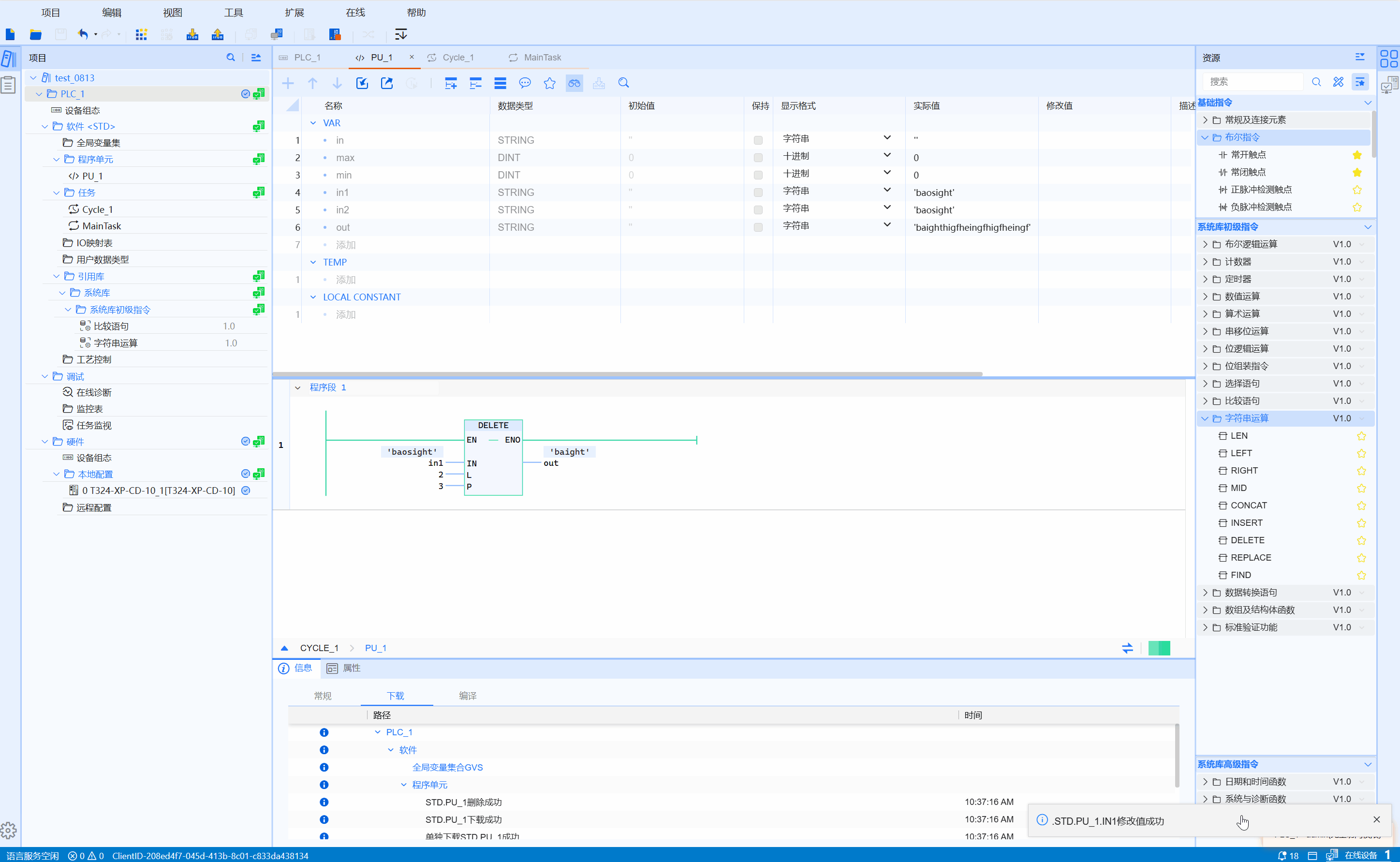
DELETE is called the string deletion function. It deletes a total of L characters starting from position P in the current string. OUT outputs the current string content after deletion
LD graphics
Parameter description
| Interface variable | Declaration | Data type | Description |
|---|---|---|---|
| IN | Input | STRING | String |
| L | Input | INT | Number of intercepted characters |
| P | Input | INT | Start interception position |
| Function name | Return value | STRING | String |
Corresponding syntax
- IN: Input string
- OUT: Output the string after deleting the part
- L: length to be deleted
- P: Delete the starting position of the string
Example
- LD sample animation is as follows:

- ST example is shown in the following code:
OUT:=DELETE(IN:=IN1,L:=7,P:=9);