7.9.1 LEN
Function
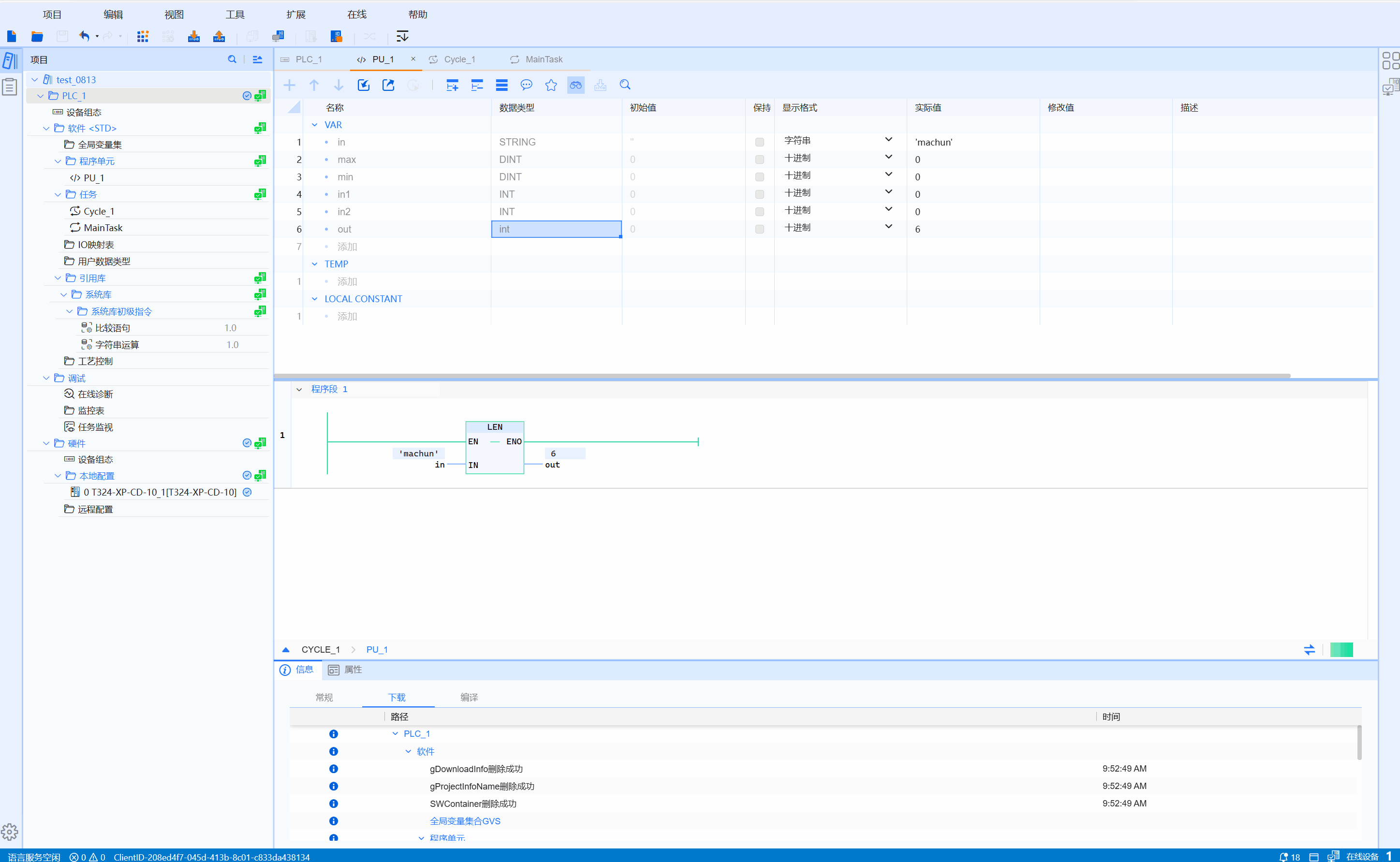
LEN is called the string length, which means you can get the length of the current string, and OUT outputs the length of the string
LD graphics
Parameter description
| Interface variable | Declaration | Data type | Description |
|---|---|---|---|
| IN | Input | STRING | String |
| Function name | Return value | INT | String length |
Corresponding syntax
- IN: Input string
- OUT: The length of the currently entered string
Example
- LD sample animation is as follows:

- ST example is shown in the following code:
OUT:=LEN(IN1);