7.9.2 LEFT
Function
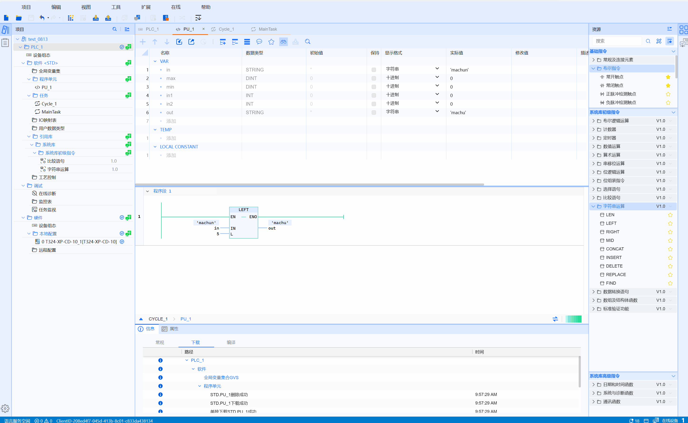
LEFT is called the left interception function of the string. It starts from the first string in the input string, intercepts a total of L characters and uses OUT to output the intercepted string content
LD graphics
Parameter description
| Interface variable | Declaration | Data type | Description |
|---|---|---|---|
| IN | Input | STRING | String |
| L | Input | INT | Number of intercepted characters |
| Function name | Return value | STRING | String |
Corresponding syntax
- IN: input string
- OUT: Output the intercepted string
- L: How many characters are intercepted in total
Example
- LD sample animation is as follows:

- ST example is shown in the following code:
OUT:=LEFT(IN:=IN1,L:=4);