7.9.4 RIGHT
Function
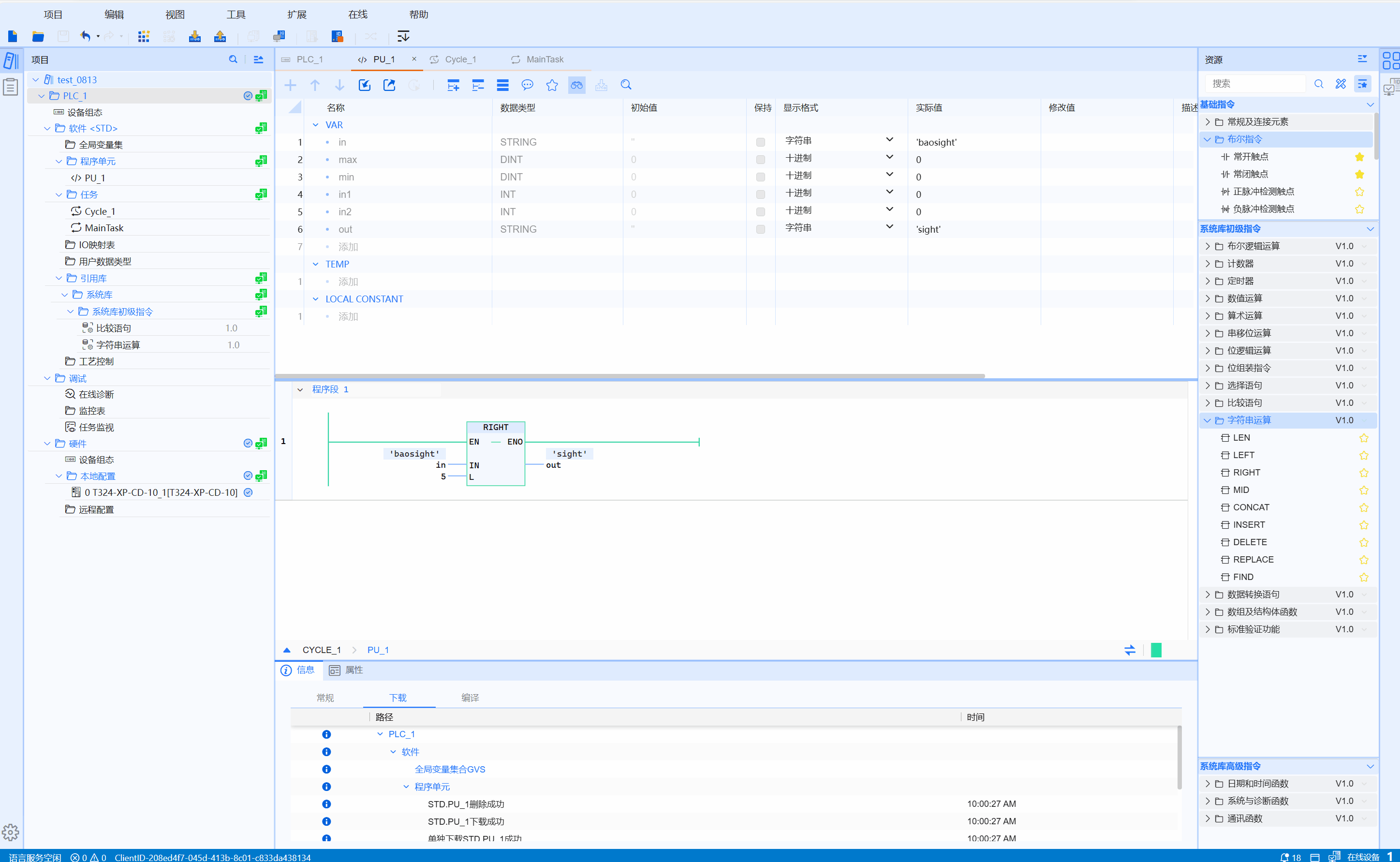
RIGHT is called the string right interception function, that is, starting from the last string in the input string, a total of L characters are intercepted and OUT is used to output the intercepted string content
LD graphics
Parameter description
| Interface variable | Declaration | Data type | Description |
|---|---|---|---|
| IN | Input | STRING | String |
| L | Input | INT | Number of intercepted characters |
| Function name | Return value | STRING | String |
Corresponding syntax
- IN: input string
- OUT: Output the intercepted string
- L: How many characters are intercepted in total
Example
- LD sample animation is as follows:

- ST example is shown in the following code:
OUT:=RIGHT(IN:=IN1,L:=4);